最新资讯

  • 最新资讯了解最新公司动态及行业资讯

2026-01-282 阅读量

连接到 Redis 服务器可以通过多种方法,包括使用命令行工具 redis-cli、编写脚本(如 Python、Java、Node.js 等编程语言),

2026-01-285 阅读量

用的是腾讯云2h8g的轻量级云服务器 安装   安装es https://juejin.cn/post/7431454931264618533 报错 [root@VM-20-3-cent

2026-01-283 阅读量

Simple File Server 一个简单的文件服务器,使用 Go 和 Gin 框架构建,支持文件上传、下载和静态文件服务。 功能特性 文件上传

2026-01-283 阅读量

个人名片 🎓作者简介:java领域优质创作者 🌐个人主页:码农阿豪 📞工作室:新空间代码工作室(提供

2026-01-284 阅读量

一、准备工作         开始前服务器需安装JDK、git、maven、node以及项目启动所需的mysql、redis等。插件是Jenkins使用

2026-01-2814 阅读量

在 Linux 系统中,可以通过以下方法查看 服务器开放和启用的端口。以下是详细的步骤和工具,适用于不同场景。1. 使用 ss 查看开

2026-01-283 阅读量

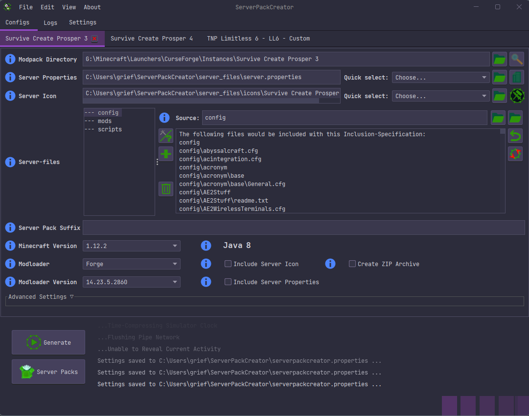
Minecraft服务器包一键生成:ServerPackCreator完整使用指南 【免费下载链接】ServerPackCreator Create a server pack from

2026-01-281 阅读量

每个学计算机的同学,是不是都有一个共同的梦想?那就是亲手搭建一个属于自己的网站,运行起自己写下的第一行“Hello World”之

2026-01-281 阅读量

以下是为Cherry Studio内置的MCP服务器添加FileSystem文件系统MCP组件的详细步骤:步骤1:安装UV和Bun工具FileSystem文件系统操