Qt+OPC开发笔记(四):OPC模拟服务器工具使用,建立模拟服务器、查看和修改变量
若该文为原创文章,转载请注明原文出处
本文章博客地址:https://hpzwl.blog.csdn.net/article/details/149169101
长沙红胖子Qt(长沙创微智科)博文大全:开发技术集合(包含Qt实用技术、树莓派、三维、OpenCV、OpenGL、ffmpeg、OSG、单片机、软硬结合等等)持续更新中…
Qt开发专栏:三方库开发技术
上一篇:《Qt+OPC开发笔记(三):OPC客户端订阅特点消息的Demo》
下一篇:敬请期待…
前言
开发opc client的时候,需要模拟服务器,使用第三方工具来配置和定义opc服务器的变量。
本篇是对前面几篇使用模拟服务器的说明。
Prosys OPC UA Simulation server
下载地址:https://downloads.prosysopc.com/opc-ua-simulation-server-downloads.php

32位的下载很快,只用32位的了。

安装过程





安装完成。
建立一个opc模拟服务器
步骤一:启动软件

这时候,服务器已经运行起来了,且有UA TCP地址,但是没有UA HTTPS地址。
步骤二:配置服务器https(也可不配置)
基础模式是没有配置的,要进入专家模式:

然后进入Endponts配置https:

应用后,要重启该应用,https才会生效:

OPC客户端通过tcp方式与opc服务器连接测试
步骤一:打开opc模拟服务端,建立opc服务

步骤二:打开opc客户端通过opc.tcp方式连接opc服务
打开软件:

新建服务:

下面是opc.tcp的方式:



连接上:

步骤三:opc服务器新建值
OPC变量支持bool,int8,uint8,int16,uint16,int32,uint32,int64,uint64,所以在这里都新建一个,先新建文件夹


在文件夹中,新建变量:

新建好后:


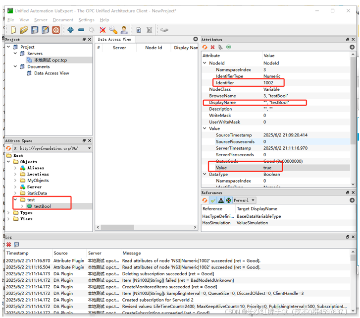
Id的1002,名字位testBool,默认值为true。
步骤四:opc客户读取值
连接后,就可以看到列表:

然后定位到test文件夹下节点,点开节点即可:

此时,我们修改服务器的值:

Opc客户端还是true:

Opc客户端需要刷新一下:


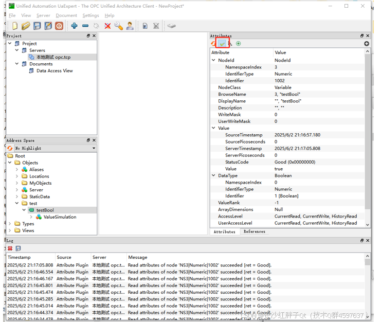
步骤五:opc客户端写入值

直接点击客户端值的位置,可以修改:


鼠标移开,值就会写入过去了。
入坑
入坑一:opc服务器新建变量后,opc客户端tcp连接不上了
问题
本来连接上,后来配置了个变量等一些操作后就连接不上了

尝试
各种尝试,删除软件,清空配置,再重装opc客户端,然后服务端等,最后发现是opc这个模拟服务器的问题,删除roaming下的配置文件,重装后就可以连接上了。
解决
卸载opc ua模拟服务器软件,然后删除其配置文件,在C盘用户下的:

删除后,再装软件就可以了。
后续
为了进一步确认,又新建了一个文件夹测试,复现测试过程:删除所有节点、修改证书、支持https,这几个操作是之前混和之后,才连接悲上,这次怎么再弄也直接可以连接上,此时不再深究了。
上一篇:《Qt+OPC开发笔记(三):OPC客户端订阅特点消息的Demo》
下一篇:敬请期待…
本文章博客地址:https://hpzwl.blog.csdn.net/article/details/149169101









